SODA+ AI - SQL Object Dependency Analyzer
Step-by-Step User Guide
π Table of Contents
π Getting Started
π§ Basic Setup
β‘ Core Features
π€ AI & Advanced Analysis
π― Workspace & Navigation
π Reference
Step 0: Initial Login & Registration (NEW! π―)
When you first launch SODA+ AI AI, you'll be prompted to login or register to access AI-powered features.
Why Login?
- Secure API Key Management - Your Grok AI API key is securely stored and encrypted
- Usage Tracking - Monitor your monthly AI analysis quota
- Session Management - Stay logged in across application restarts
- Multi-User Support - Each user gets their own API key assignment
Registration Process:
- Login Dialog Appears on first launch
- Switch to the Register tab
- Fill in Registration Form:
- Email: Your email address (used as login ID)
- Display Name: Your full name or nickname
- Company: (Optional) Your organization name
- Click π Register
- System Actions:
- Creates your user account
- Assigns you a Grok API key from the pool
- Sets default environment to SANDBOX
- Configures AI analysis settings
- Success Message Shows:
β
Registration successful!
Welcome, [Your Name]!
β οΈ Please switch to the Login tab and login to complete the process.
- Switch to Login tab (email pre-filled for convenience)
- Click π Login to complete
Login Process:
- Enter your email in the Login tab
- Click π Login
- System Validates:
- User exists and is active
- API key is valid and active
- Session token is generated
- Success Message Shows:
β
Welcome back, [Your Name]!
API Key: xai-57C...XQzUZ (masked)
Session: tok-9f8...2a1b (masked)
Usage: 5/100 this month
π Secure session established!
- Session Saved Locally:
- Encrypted file stored in
%APPDATA%\SODA_PLUS\user_session.dat
- Uses Windows DPAPI (Data Protection API)
- Only readable by your Windows user account
- Auto-login on next application launch
Session Features:
Auto-Login:
- If you have a valid session file, you'll automatically login
- No need to re-enter credentials each time
- Session expires after 1 year (can be configured)
Logout:
- File menu β Logout (if available)
- Or delete session file manually to force re-login
Security:
- API keys encrypted using Windows DPAPI
- Session tokens rotate periodically
- Password storage uses industry-standard encryption
- Cannot decrypt credentials from another Windows user
Troubleshooting Login:
Issue: "User not found"
- Solution: Register first using the Register tab
- Make sure email is correct
Issue: "Account disabled"
- Solution: Contact system administrator
- Your account may have been deactivated
Issue: "No API keys available"
- Solution: All API keys are currently assigned
- Contact administrator to add more keys
- Wait for users to return unused keys
Issue: "Session cache incomplete" warning
- Cause: Bug in session caching (rare)
- Action: Report to developer
- Workaround: Login should still work, but report the issue
Issue: Session file corrupted
- Solution: Delete
%APPDATA%\SODA_PLUS\user_session.dat
- Login again to recreate session
Getting Started
Step 1: Launch the Application
- Run SODA_PLUS_MAIN.exe
- If first launch: Login/Registration dialog appears (see Step 0)
- If returning user: Auto-login from saved session
- The application will then prompt you to select an environment
Step 2: Environment Selection
- Environment Selection Dialog will appear with options:
- SANDBOX (Green - Safe for testing)
- TEST (Orange - Development environment)
- PROD (Red - Production with warning)
- Select your target environment
- Click Apply to continue
- β οΈ Production Warning: If you select PROD, you'll get a safety confirmation dialog

Figure 1: Choose your environment - SANDBOX (green), TEST (orange), or PROD (red)
Main Interface Overview

Figure 2: Main application window showing Server/Database/Object Explorer (left), Analysis area (center), and Messages (bottom)
The main window has 4 key areas:
- Left Panel: Server/Database/Object Explorer (3-tier hierarchy)
- Center Panel: Main work area for analysis results
- Bottom Panel: Messages and log output
- Top: Menu bar and environment status
Step 3: Connect to Servers (ENHANCED! π―)
SODA+ AI now features enhanced server management with support for both Windows and SQL Server authentication, encrypted credential storage, and per-environment server configurations.
New Server Configuration Features:
- β
Dual Authentication Support - Windows or SQL Server authentication
- β
Encrypted Password Storage - Uses Windows DPAPI for security
- β
Display Names - Give servers friendly names
- β
Connection Testing - Test before saving
- β
Per-Environment Storage - Different servers per TEST/SANDBOX/PROD
- β
Secure Credential Management - Passwords stored encrypted, per-user
Adding Your First Server - Enhanced Dialog
- In the Server Explorer (top-left), you'll see "No servers configured"
- Right-click in the Server Explorer area
- Select "Add Server..." from context menu
- Enhanced Add Server Dialog Opens:
Dialog Features:
Server Name Section:
- Server name: Enter your SQL Server instance
- Examples:
localhost, .\SQLEXPRESS, server.domain.com\INSTANCE
- Dropdown shows recent servers for quick selection
- Example suggestions pre-populated:
localhost
.\SQLEXPRESS
(localdb)\MSSQLLocalDB
- Display Name: (Optional) Friendly name like "Dev Server" or "Production DB"
Authentication Section:
Option 1: Windows Authentication (Default)
- β
Recommended for most scenarios
- Uses your current Windows credentials
- No password storage needed
- Seamless integration with Active Directory
Option 2: SQL Server Authentication
- Enter Login (SQL Server username)
- Enter Password
- βοΈ Remember password (encrypted) checkbox:
- If checked: Password saved using Windows DPAPI encryption
- If unchecked: Must re-enter password each connection
- Security: Password can only be decrypted by your Windows user account
- Storage location:
%APPDATA%\SODA_PLUS\appsettings.user.json (encrypted)
Connection Options:
- βοΈ Trust server certificate (Default: ON)
- Required for self-signed certificates
- Enable for most on-premise SQL Servers
- Connection timeout: Seconds to wait (Default: 30)
- Increase for slow networks or VPN connections
Security Information Box:
π Security Information:
β’ SQL Server passwords are encrypted using Windows DPAPI
β’ Credentials are stored per-user and cannot be decrypted by others
β’ Windows Authentication is recommended when possible
Action Buttons:
- π Test Connection - Verify settings before saving
- Shows server name, version, and edition on success
- Provides detailed error messages on failure
- Connect - Save server configuration
- If connection not tested, shows warning dialog
- Can choose to test first or add without testing
- Cancel - Close without saving
Fill in Server Details:
Server name: myserver\SQLEXPRESS
Display Name: Development Server
Authentication: Windows Authentication (selected)
Connection Options:
β Trust server certificate
Connection timeout: 30 seconds
Click π Test Connection to verify
- Success: Shows server name, version, edition
- Failure: Shows detailed error with troubleshooting tips
Click Connect to save
- Server added to current environment (TEST/SANDBOX/PROD)
- Server list refreshes automatically
- Server shows in tree with authentication type indicator
Server List Display:
Each server in the tree shows:
ServerName (Auth Type)
Example: myserver\SQLEXPRESS (Windows Auth)
Example: prodserver.company.com (sa)
SQL Server Authentication Example:
Server name: sqlserver.company.com
Display Name: Production SQL Server
Authentication: β SQL Server Authentication
Login: sa
Password: β’β’β’β’β’β’β’β’
β Remember password (encrypted)
Connection Options:
β Trust server certificate
Connection timeout: 60
[π Test Connection] [Connect] [Cancel]
After clicking Connect:
- Password encrypted using Windows DPAPI
- Saved to
%APPDATA%\SODA_PLUS\appsettings.user.json
- Only your Windows account can decrypt it
- Next time you connect, password is automatically used
Alternative Server Addition:
- Double-click the "+ Add Server..." node
- Or use the blue "+ Add Server..." link at the bottom of the server list
Right-click any server to access:
- Add Server... - Add another server
- Remove Server - Delete this server from environment
- βββββββββ (Separator)
- Test Connection - Verify server is accessible
Behind the Scenes:
Storage Structure:
{
"Environments": {
"TEST": {
"DisplayName": "Test Environment",
"Servers": [
{
"DataSource": "testserver\\SQLEXPRESS",
"DisplayName": "Test Server",
"AuthenticationType": "Windows",
"TrustServerCertificate": true,
"ConnectTimeout": 30,
"IsActive": true
},
{
"DataSource": "sqlserver.company.com",
"DisplayName": "Production SQL",
"AuthenticationType": "SqlServer",
"Username": "sa",
"EncryptedPassword": "AQAAANCMnd8BFdERjHoAwE...(Base64)",
"TrustServerCertificate": true,
"ConnectTimeout": 60,
"IsActive": true
}
]
}
}
}
Security Notes:
- β
Passwords encrypted with DPAPI (CurrentUser scope)
- β
Cannot decrypt from another Windows account
- β
Safe to backup configuration file (passwords remain encrypted)
- β οΈ Don't share configuration file between users (decryption will fail)
Step 4: Select a Server
- Click on a server in the Server Explorer
- Server shows authentication type:
ServerName (Windows Auth) - Windows Authentication
ServerName (username) - SQL Server Authentication with username shown
- The application will:
- Connect to the server using stored credentials
- Automatically decrypt SQL Server password if needed
- Load available databases
- Update the Database Explorer with databases
- Show connection status in the bottom status bar
Connection String Built Automatically:
- Windows Auth: Uses
IntegratedSecurity=true
- SQL Server Auth: Decrypts password and includes in connection
- All servers: Applies
TrustServerCertificate and ConnectTimeout settings
Step 5: Select a Database
- In the Database Explorer (middle-left), click on a database name
- The application will:
- Connect to the specific database
- Load all database objects (Tables, Views, Stored Procedures, Functions)
- Populate the Object Explorer with organized object types
Step 6: Search for Objects (NEW! π)
When working with large databases containing hundreds or thousands of objects, the new Object Search feature makes finding specific objects fast and easy.
Why Use Object Search?
- β
Instant filtering - Results update as you type
- β
Find without browsing - No need to expand categories/schemas
- β
Smart matching - Search with or without schema prefix
- β
Auto-expand - Matching items automatically expand
- β
Large database friendly - Essential for databases with 1000+ objects
Search Box Location:
Located directly above the Object TreeView in the Object Explorer section:
βββββββββββββββββββββββββββββββββββ
β Object Explorer β
β Select a database... β
βββββββββββββββββββββββββββββββββββ€
β π Search objects... β β β Search box
βββββββββββββββββββββββββββββββββββ€
β βΆ Tables β
β βΆ Views β
β βΆ Stored Procedures β
β βΆ Functions β
βββββββββββββββββββββββββββββββββββ
How to Use Object Search:
Simple Object Name Search:
- Click in the search box (or just start typing)
- Type part of an object name:
GetUser
- Results instantly filter to show:
dbo.GetUser
dbo.GetUserByEmail
app.GetUserProfile
sales.UserGetOrders
- All matching categories and schemas auto-expand
- Non-matching items are hidden
Schema-Qualified Search:
- Type schema + object:
dbo.Get
- Results filter to show only
dbo schema:
dbo.GetUser β
(matches)
dbo.GetOrder β
(matches)
app.GetUser β (different schema, hidden)
- Searches only within specified schema
Partial Matching:
- Type:
order
- Finds all objects containing "order":
dbo.CreateOrder
dbo.GetOrderDetails
sales.OrderHistory
dbo.ProcessCustomerOrder
- Works anywhere in object name (not just start)
Search Features:
Real-Time Filtering:
- Results update as you type
- No need to press Enter or click a button
- Typing
Get β shows all objects with "Get"
- Adding
User β narrows to GetUser*
Auto-Expand:
- Categories with matches automatically expand (Tables, Views, etc.)
- Schemas with matches automatically expand (dbo, app, etc.)
- Matching objects become visible immediately
- Non-matching items collapse and hide
Clear Button:
- β button appears when you start typing
- Click β to clear search and restore full tree
- Keyboard shortcut: Press Escape (if focus in search box)
Status Messages:
π Search: Found objects matching 'GetUser'
π Search: No objects found matching 'xyz'
Search Examples:
Example 1: Find All User-Related Procedures
Type: User
Results:
βΌ Stored Procedures
βΌ dbo
GetUser
GetUserByEmail
UpdateUser
DeleteUser
βΌ app
GetUserProfile
ValidateUser
Example 2: Find Specific Schema Objects
Type: dbo.sp
Results:
βΌ Stored Procedures
βΌ dbo
sp_GetCustomers
sp_UpdateOrder
sp_ProcessPayment
Example 3: Find Views with "Order"
Type: order
Results:
βΌ Views
βΌ dbo
vw_ActiveOrders
vw_OrderHistory
βΌ sales
vw_MonthlyOrders
βΌ Stored Procedures
βΌ dbo
CreateOrder
ProcessOrder
(Shows views AND procedures with "order")
Search Behavior:
Case-Insensitive:
getuser = GetUser = GETUSER
- Works with any capitalization
Auto-Reset:
- Click β button β Full tree restored
- All categories collapse back to default state
- Can start new search immediately
Preserved Tree Structure:
- Maintains hierarchy: Category β Schema β Object
- Respects original organization
- Just hides non-matching items
Search Scope:
- Searches object names only
- Does not search object types or definitions
- Schema names included if specified in search
Tips for Effective Searching:
Start Broad, Then Narrow:
Type: Get β 50 results
Type: GetUser β 5 results
Type: dbo.GetU β 2 results
Use Schema Prefix for Precision:
Without schema: User β All schemas
With schema: dbo.User β Only dbo schema
Search by Functionality:
Search: report β All reporting objects
Search: insert β All insert operations
Search: validate β All validation procedures
Clear Between Searches:
- Click β after each search to reset
- Keeps tree clean and organized
Works with Any Object Type:
- Tables:
dbo.Customers
- Views:
vw_Orders
- Procedures:
sp_GetData
- Functions:
fn_Calculate
Troubleshooting Search:
Issue: "No results found"
- Check spelling
- Try partial name:
Get instead of GetUser
- Try without schema:
User instead of dbo.User
- Object may not exist in this database
Issue: "Search not working"
- Make sure a database is selected first
- Object Explorer must be populated
- Try clicking in search box to focus
Issue: "Search too slow"
- Normal for databases with 10,000+ objects
- Results still appear, just takes 1-2 seconds
- Consider more specific search terms
SODA+ AI includes a powerful SQL formatting system that allows you to customize how SQL code is formatted when you click the π Format button in the Dependency Analyzer.
- β
Consistent code style across your team or organization
- β
Personal preferences - Format SQL the way YOU like it
- β
Cloud-based storage - Settings sync across sessions
- β
Organization templates - Admins can set shop-wide defaults
- β
20 customization options - Fine-tune every aspect of formatting
- β
Live preview - See changes instantly before saving
- β
Production-ready formatter - Uses Microsoft ScriptDom (SQL Server 2008-2022)
Method 1: Tools Menu (Recommended)
- Go to Tools menu (top menu bar)
- Select SQL Formatting Preferences
- Dialog opens with current settings
Method 2: Keyboard Shortcut
- Press Ctrl+Shift+F (if configured)
Dialog Layout:
βββββββββββββββββββββββββββββββββββββββββββββββββββ
β SQL Formatting Preferences β
βββββββββββββββββββββββββββββββββββββββββββββββββββ€
β π My Preferences β β Organization Template β β Tabs
βββββββββββββββββββββββββββββββββββββββββββββββββββ€
β LEFT: Settings β
β β’ Keyword Casing β
β β’ Indentation Size β
β β’ New Line Options (18 checkboxes) β
β β
β RIGHT: Live Preview β
β β’ Sample SQL formatted with current settings β
β β’ Updates as you change options β
βββββββββββββββββββββββββββββββββββββββββββββββββββ
β πΎ Save My Preferences β π Reset β β Cancel β β Buttons
βββββββββββββββββββββββββββββββββββββββββββββββββββ
1. Keyword Casing (3 options)
- UPPERCASE (default) -
SELECT FROM WHERE
- lowercase -
select from where
- PascalCase -
Select From Where
2. Indentation Size
- Range: 0-10 spaces
- Default: 4 spaces
- Common values: 2, 4, 8
- Recommendations:
- 2 spaces - Compact, good for small screens
- 4 spaces - Industry standard, most readable
- 8 spaces - High contrast, accessibility
3. New Line Options (18 checkboxes)
Clause Placement:
- βοΈ New line before FROM clause
- βοΈ New line before WHERE clause
- βοΈ New line before ORDER BY clause
- βοΈ New line before GROUP BY clause
- βοΈ New line before HAVING clause
- βοΈ New line before JOIN clause
Alignment:
- βοΈ Align clause bodies (indent aligned)
- β AS keyword on own line
Multiline Lists:
- βοΈ Multiline SELECT elements list
- βοΈ Multiline WHERE predicates list
- βοΈ Multiline INSERT sources list
- βοΈ Multiline INSERT targets list
- βοΈ Multiline SET clause items
- βοΈ Multiline view columns list
Indentation:
- βοΈ Indent SET clause
- βοΈ Indent view body
Parentheses:
- βοΈ New line before opening parenthesis in multiline list
- βοΈ New line before closing parenthesis in multiline list
Using the Live Preview:
The right panel shows a live preview of how SQL will be formatted with your current settings.
Preview Features:
- Sample SQL - Complex query with JOINs, WHERE, ORDER BY
- Real-time updates - Changes as you adjust settings
- Syntax highlighting - Color-coded SQL (AvalonEdit)
- Scrollable - For long formatted queries
- Dark on white - Easy to read
Example Preview:
Before (Compact):
SELECT u.UserId, u.Name FROM Users u WHERE u.Active = 1 ORDER BY u.Name
After (IndentationSize=8, UPPERCASE, New Lines ON):
SELECT u.UserId,
u.Name
FROM Users u
WHERE u.Active = 1
ORDER BY u.Name
Saving Your Preferences:
Personal Preferences:
- Adjust settings in "My Preferences" tab
- Review preview to confirm
- Click πΎ Save My Preferences
- Success message: "Your personal formatting preferences have been saved successfully"
- Settings saved to cloud (Azure Functions + Database)
- Format button in Dependency Analyzer now uses YOUR settings
What Gets Saved:
- All 20 formatting options
- Stored in
UserConfigurationOverrides table
- Associated with your user account
- Syncs across sessions (auto-login)
- Overrides organization template (if any)
Organization Templates (Admins Only):
If you have IsOrganizationAdmin role, you'll see a second tab:
β Organization Template Tab
Purpose:
- Set shop-wide defaults for all users in your organization
- Users can still create personal overrides
- Great for code consistency across teams
How to Save Organization Template:
- Switch to "Organization Template" tab
- Adjust settings to desired defaults
- Click β Save as Organization Template
- Confirmation dialog:
Save these settings as the organization-wide default?
This will affect all users in your organization who haven't
created personal overrides.
[Yes] [No]
- Click Yes to confirm
- Success message: "Organization template saved successfully! All users in your organization will now use these settings by default."
- Settings saved to
ConfigurationTemplates table
- All users without personal overrides will use these settings
Who Sees This Tab:
- Only users with
IsOrganizationAdmin = true
- Regular users see only "My Preferences" tab
- Admins can set both: Org template + Personal overrides
Hierarchical Configuration:
SODA+ AI uses a 3-tier hierarchy for SQL formatting:
1. Hard-Coded Defaults (Built-in)
β
2. Organization Template (Admin sets)
β
3. User Overrides (Your personal settings)
Priority: User Overrides > Organization Template > Hard-Coded Defaults
Example:
- Default: IndentationSize = 4
- Org Template: IndentationSize = 2 (Admin preference)
- Your Override: IndentationSize = 8 (Your preference)
- Result when YOU format: Uses 8 (your override wins)
- Result for other users: Uses 2 (org template, no personal override)
Reset to Defaults:
Button: π Reset to Defaults
Action:
- Click Reset button
- Confirmation dialog:
Reset all settings to shop defaults?
This will discard any personal overrides you've made.
[Yes] [No]
- Click Yes to confirm
- All settings revert to organization template (or hard-coded defaults)
- Does NOT save automatically - must click "Save My Preferences"
When to Use:
- You want to match organization standards
- Your custom settings aren't working well
- Starting fresh with defaults
After saving preferences, the π Format button in Dependency Analyzer will automatically use your settings.
Workflow:
1. Open Dependency Analyzer for stored procedure
β
2. View SQL code in right panel
β
3. Click π Format button (toolbar)
β
4. System loads YOUR formatting preferences from cloud
β
5. Applies preferences using SqlFormatter
β
6. Code updates with YOUR indentation, casing, etc.
β
7. Status: "β
SQL formatted using SQL Server 2022 (using your preferences)"
Status Messages:
- With preferences: "β
SQL formatted using SQL Server 2022 (using your preferences)"
- Without preferences: "β
SQL formatted using SQL Server 2022 (using defaults)"
Behind the Scenes:
Technology Stack:
- Formatter: Microsoft ScriptDom (supports SQL Server 2008-2022)
- Storage: Azure SQL Database (
UserConfigurationOverrides table)
- API: Azure Functions (secure RESTful endpoints)
- Authentication: Session tokens (validated per request)
- Encryption: Passwords encrypted with Windows DPAPI
Data Flow:
1. You click "Save My Preferences"
β
2. Client serializes 20 options to JSON
β
3. PUT /api/configuration/override
Headers: X-Session-Token, X-User-Id
Body: { userId, templateName, overrideData }
β
4. Azure Functions validates session token
β
5. Saves to UserConfigurationOverrides table
β
6. Returns 200 OK
β
7. Client shows success message
Loading Preferences:
1. You click π Format button
β
2. Client calls callback to load preferences
β
3. GET /api/configuration/{userId}/SqlFormatter
Headers: X-Session-Token, X-User-Id
β
4. Azure Functions validates session
β
5. Queries UserConfigurationOverrides table
β
6. Merges with organization template (if any)
β
7. Returns merged configuration JSON
β
8. SqlFormatter uses your preferences
Security Features:
Session-Based Authentication:
- Every API call requires valid session token
- Session tokens validated against database
- Tokens expire after 24 hours (configurable)
- Prevents unauthorized access
User Isolation:
- Users can ONLY modify their own settings
- UserId validated from session (not trusted from client)
- Authorization checks prevent impersonation
Admin Controls:
- Only
IsOrganizationAdmin can modify organization templates
- Regular users cannot access admin endpoints
- Role validation on server side
Example Scenarios:
Scenario 1: New User (First Time)
1. Open SQL Formatting Preferences
2. Default settings loaded (hard-coded or org template)
3. Change IndentationSize to 8
4. Change KeywordCasing to lowercase
5. Click "Save My Preferences"
6. β
Settings saved to cloud
7. Format button now uses 8-space, lowercase
Scenario 2: Admin Setting Org Template
1. Admin opens SQL Formatting Preferences
2. Switch to "Organization Template" tab
3. Set IndentationSize = 4 (company standard)
4. Set KeywordCasing = UPPERCASE
5. Click "Save as Organization Template"
6. Confirm dialog
7. β
All users without overrides now use 4-space, UPPERCASE
Scenario 3: User Overriding Org Template
1. Org template: IndentationSize = 4
2. User prefers 8-space indentation
3. Open SQL Formatting Preferences
4. "My Preferences" tab shows 4 (org template)
5. Change to 8
6. Click "Save My Preferences"
7. β
User's format button now uses 8 (override wins)
8. Other users still use 4 (org template)
Troubleshooting:
Issue: "Preferences not saving"
- Check: Are you logged in? (session required)
- Check: Network connection to Azure Functions
- Solution: Restart app, try again
Issue: "Format button not using my preferences"
- Check: Did you click "Save My Preferences"?
- Check: Status message - does it say "(using your preferences)"?
- Solution: Reopen dialog, verify settings, save again
Issue: "Organization Template tab missing"
- Cause: You don't have admin role
- Check: Only
IsOrganizationAdmin users see this tab
- Solution: Contact administrator for role assignment
Issue: "Preview not updating"
- Cause: Formatter initialization failed
- Solution: Check Messages panel for errors
- Workaround: Changes still save, preview just not showing
Issue: "Settings lost after restart"
- Cause: Save failed or session expired
- Solution: Check session is valid (login if needed)
- Verify: Reopen dialog - settings should persist
Tips for Best Results:
- Start with Defaults - Don't change everything at once
- Use Preview - See changes before saving
- Test on Complex SQL - Verify with real procedures
- Match Team Style - Coordinate with colleagues
- Document Standards - Share org template settings
- Indentation Sweet Spots:
- 2 spaces - Compact, laptop-friendly
- 4 spaces - Industry standard (recommended)
- 8 spaces - High visibility, presentations
- Keyword Casing:
- UPPERCASE - Traditional SQL style (most common)
- lowercase - Modern style, easier to type
- PascalCase - Rare, but some teams prefer
- New Lines ON - More readable for complex queries
- Multiline Lists ON - Better for long SELECT lists
- Save Often - Settings persist across sessions
What's NOT Configurable:
The formatter has some fixed behaviors that cannot be changed:
- β Comment preservation (always maintained)
- β String literal preservation (always maintained)
- β SQL Server version detection (automatic)
- β Syntax validation (always performed)
- β Error handling (always enabled)
Supported SQL Server Versions:
The formatter supports all modern SQL Server versions:
- β
SQL Server 2008 / 2008 R2
- β
SQL Server 2012
- β
SQL Server 2014
- β
SQL Server 2016
- β
SQL Server 2017
- β
SQL Server 2019
- β
SQL Server 2022
Auto-detection: Formatter detects SQL Server version from connection string.
Step 7: Analyze Database Objects (ENHANCED! π―)
Now with enhanced context menu and direct charting support for Views!
- In the Object Explorer, navigate to your target object:
- Expand Tables, Views, Stored Procedures, or Functions
- Expand schema folders (e.g.,
dbo, custom schemas)
- Use search box to quickly find objects (see Step 6)
- Right-click on any object to see analysis options:
Analysis Options:
- π Analyze Dependencies - Core dependency analysis (All object types)
- π€ AI Analysis (Procedures/Functions only):
- Summary - Quick AI-powered overview
- Low Hanging Improvements - Easy quick wins for code improvement
- Deeper Improvements (1-4) - Progressive deeper analysis levels
- Security Analysis - Security vulnerability assessment
- Performance Analysis - Performance optimization suggestions
- Best Practices - Code quality and standards review
- Refactoring - AI-guided refactoring suggestions
- π Chart Analysis (Procedures/Functions/Views): β ENHANCED!
- π Quick Chart - Instant dependency visualization (Now works for Views!)
- π€ AI-Enhanced Chart - AI-optimized layout (Now works for Views!)
- π Logic Flowchart - Control flow analysis (Now works for Views!)
- π€ Export Definition - Export object DDL
- π Copy Name - Copy object name to clipboard
What's New for Views:
Previously, charting was only available for Stored Procedures and Functions. Now, Views are fully supported for all three chart types:
Why Chart Views?
- Visualize table relationships - See which tables the view references
- Understand multi-table JOINs - Complex JOIN logic becomes clear
- Impact analysis - See what happens if you change a base table
- Performance tuning - Identify missing indexes by analyzing view dependencies
- Documentation - Generate visual diagrams for view definitions
Chart Types for Views:
π Quick Chart (Views)
- Shows tables, views, and functions referenced by the view
- Fast generation (< 1 second)
- No AI required
- Example:
vw_CustomerOrders β Shows Customers, Orders, OrderDetails tables
π€ AI-Enhanced Chart (Views)
- Analyzes view's SQL SELECT statement
- Identifies JOIN patterns and relationships
- Groups related tables logically
- Adds annotations for complex logic
- Example: AI might group "Customer Info" tables vs "Order Info" tables
π Logic Flowchart (Views)
- Visualizes CASE statements in view definition
- Shows conditional logic flow
- Analyzes UNION/INTERSECT/EXCEPT operations
- Maps subquery relationships
- Example: View with complex CASE logic β Flowchart shows decision tree
Example View Charting Workflow:
1. Right-click on vw_CustomerOrderSummary
2. Select: Chart Analysis β Quick Chart
3. Chart window opens showing:
ββββββββββββββββββββββββ
β vw_CustomerOrderSummary β (Your View)
βββββββββββ¬βββββββββββββ
β
ββββββ΄βββββββ¬ββββββββββββ¬βββββββββββ
β β β β
ββββββΌβββββ βββββΌββββ ββββββΌβββββ ββββΌβββ
βCustomersβ β Orders β βOrderDtlsβ βProdsβ
β (Table) β β(Table) β β (Table) β β(Tab)β
βββββββββββ ββββββββββ βββββββββββ βββββββ
4. Click "AI-Enhanced Chart" for deeper analysis
5. AI identifies:
- Customer demographic group
- Order transaction group
- Product catalog group
Method 2: Single-Click Selection
- Single-click any object in the Object Explorer
- The object will be selected and analysis will load in the main work area
- Use the menu bar options: Analyze β Dependencies
Step 8: Review Analysis Results
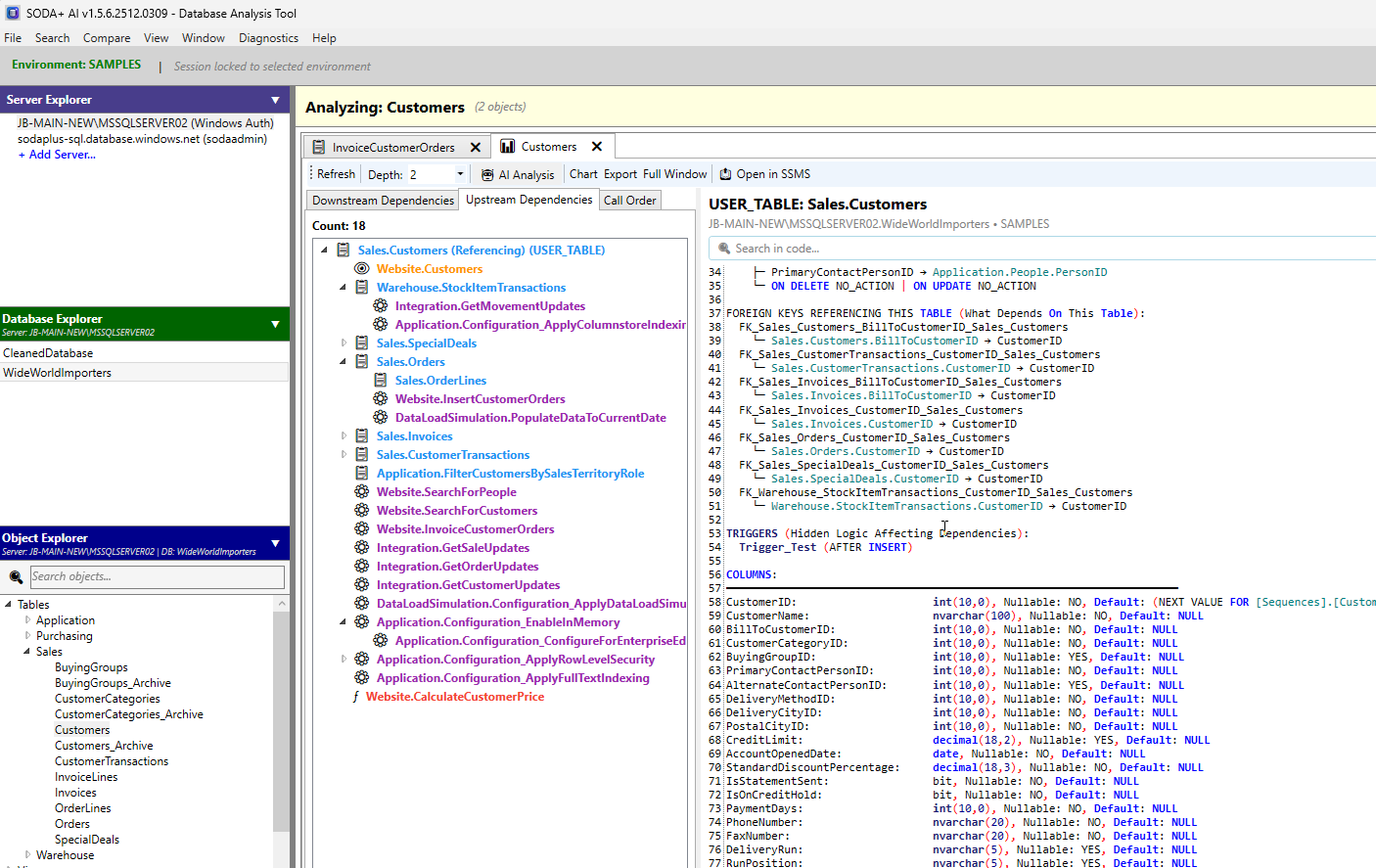
Dependency Analysis - Multi-Tab Architecture β UPDATED!

Figure 3: Dependency Analyzer showing LEFT panel (3 sub-tabs: Downstream, Upstream, Call Order) and RIGHT panel (SQL Code Viewer with search)
The Dependency Analyzer features a powerful multi-tab architecture that lets you analyze multiple objects simultaneously:
Two-Level Tab System:
Level 1: Main Window Analyzer Tabs (Top Level)
- Each analyzed object opens in its own dedicated tab in the main work area
- Tab header shows: Icon + Object Name + Close Button (β)
- Examples:
π dbo.GetCustomerOrders β, π dbo.Users β
- Maximum 10 tabs can be open at once (prevents tab explosion)
- Click tabs to switch between different analyzed objects
- Each tab is completely independent with its own state
Level 2: Within Each Analyzer Tab (Split Panel Layout)
LEFT PANEL: TabControl with 3 sub-tabs:
- β¬οΈ Downstream Dependencies - Impact analysis (what depends ON this object)
- β¬οΈ Upstream Dependencies - Dependency tracking (what this object depends on)
- π Call Order - Execution order analysis
RIGHT PANEL: SQL Code Viewer (separate panel, not a tab):
- Shows SQL code when you select items in dependency trees
- Search functionality above code editor
- Breadcrumb showing selected object path
- Syntax-highlighted with AvalonEdit
- Read-Only
- Scrollable
Draggable Splitter: Resize left/right panels as needed
Managing Multiple Analyzer Tabs:
Opening New Tabs:
Action: Right-click object β Analyze Dependencies
Result:
- NEW tab opens in main work area (or switches to existing if already open)
- Tab header: [Icon] ObjectName β
- Tab count updates: "(3 objects)" in work area header
- Work area title updates: "Analyzing: ObjectName"
Tab Features:
- Tab Icon: π Procedure, π§ Function, ποΈ View, π Table
- Tab Name: Short object name (hover for tooltip with full details)
- Close Button: β to close individual tabs
- Tab Count: Header shows total:
(3 objects)
- Work Area Title: Shows current tab's object:
Analyzing: ObjectName
- Tab Reuse: Clicking "Analyze" on already-open object switches to that tab
- Max Limit: Warning shown at 10 tabs - must close tabs before opening more
Tab Operations:
- Switch tabs: Click tab header
- Close tab: Click β button on tab
- Close all: Right-click work area β Close All Tabs (if available)
- Keyboard: Ctrl+Tab cycles through analyzer tabs
- Independent State: Each tab maintains its own:
- Expanded/collapsed nodes in trees
- Selected items
- Depth setting
- Search filters
Example Multi-Tab Scenario:
Main Window has 3 tabs open:
Tab 1: π dbo.ProcessOrder β
ββ Downstream (5 objects)
ββ Upstream (8 objects)
ββ Call Order (13 items)
Tab 2: π dbo.Customers β
ββ Downstream (23 objects) β Many procedures use this table!
ββ Upstream (0 objects) β Tables don't depend on other objects
ββ Call Order (0 items)
Tab 3: π§ dbo.CalculateTax β
ββ Downstream (12 objects)
ββ Upstream (3 objects)
ββ Call Order (4 items)
User can switch between tabs to compare dependencies!
LEFT PANEL: Dependency Sub-Tabs
Each analyzer tab contains 3 sub-tabs in the left panel:
1. β¬οΈ Downstream Dependencies Sub-Tab
- Shows objects that depend ON your selected object
- Impact Analysis: See what will be affected if you change this object
- Example: If you modify
dbo.Users table, this shows all procedures/views that SELECT from it
- Color-coded tree view:
- π£ Purple - Stored Procedures
- π΅ Blue - Tables
- π Orange - Views
- π΄ Red - Functions
- Expandable nodes showing multi-level dependencies
- Right-click context menu for drill-down analysis
- Search box (appears when 6+ dependencies found)
- Count display shows total dependent objects
2. β¬οΈ Upstream Dependencies Sub-Tab
- Shows objects that your selected object depends on
- Dependency Tracking: See what this object needs to function
- Example: If analyzing
dbo.GetCustomerOrders procedure, this shows tables/views it queries
- Same color-coding and tree structure as Downstream
- Right-click context menu for exploring dependencies
- Shows depth level of each dependency
- Search box (appears when 6+ dependencies found)
- Count display shows total dependencies
3. π Call Order Sub-Tab
- Shows execution order of dependencies
- Click "Generate Call Order" button to populate
- Displays numbered list:
1. dbo.Object1, 2. dbo.Object2, etc.
- Useful for understanding execution sequence
- Select items to view their code in right panel
- Not the same as SQL Code viewer (that's in right panel!)
RIGHT PANEL: SQL Code Viewer
The right panel shows SQL code for selected objects:
Code Viewer Features:
- Always visible (not a tab - separate panel from left side)
- Updates dynamically when you select items in dependency trees
- Code Title: Shows selected object name
- Code Breadcrumb: Shows object path (Server.Database.Schema.Object)
- Search Box: Search within displayed code (always visible)
- Syntax Highlighting: Color-coded SQL with AvalonEdit
- Line Numbers: For easy reference
- Read-Only: View code, cannot edit
- Scroll: For long object definitions
How Code Viewer Works:
- Click any object in Downstream/Upstream trees
- Right panel updates to show that object's SQL definition
- Use search box to find specific code within displayed object
- Breadcrumb shows which object's code is displayed
Understanding the Tabbed Workflow:
Quick Navigation:
- Main tabs (top): Switch between different analyzed objects
- Sub-tabs (left panel): Switch between Downstream/Upstream/Call Order
- Right panel: Updates based on selection in left panel trees
- Keyboard: Ctrl+Tab cycles through main analyzer tabs
Typical Multi-Object Analysis Flow:
Step 1: Analyze dbo.GetCustomerOrders
β New tab opens: "π dbo.GetCustomerOrders β"
β Left panel has 3 sub-tabs populated
β Right panel shows dbo.GetCustomerOrders code
Step 2: In UPSTREAM sub-tab, see dependency: dbo.ValidateCustomer
β Right-click dbo.ValidateCustomer β Analyze Dependencies
β NEW TAB opens: "π dbo.ValidateCustomer β"
β Original tab still open - can switch back!
Step 3: In new tab, explore dbo.ValidateCustomer dependencies
β Check UPSTREAM: What does ValidateCustomer need?
β Review downstream effects on: vw_ActiveOrders, DailyOrderReport
β Click GetCustomerOrders in tree β Right panel shows its code
Step 4: Switch back to first tab (click "π dbo.GetCustomerOrders β")
β All state preserved: expanded nodes, selections, etc.
β Review impact across multiple dependent objects
β Copy object names for impact documentation
Visual Indicators in Dependency Trees:
Dependency Depth:
- Level 1: Direct dependencies (immediate impact)
- Level 2+: Nested dependencies (cascading impact)
- Depth controlled by toolbar setting in each tab (default: 3 levels)
Object Type Icons:
- Each node shows schema.objectname with type emoji
- Expand/collapse arrows (βΆ/βΌ) for multi-level dependencies
- Special Indicators:
- π Linked Server - Object on different server (4-part name)
- π Cross-Database - Object in different database (3-part name)
Tree Node Tooltips:
- Hover over any dependency to see comprehensive details:
- Full object name
- Object type (friendly name)
- Schema
- Location (Local/Cross-Database/Linked Server)
- Dependency level
- Child count (nested dependencies)
- Available actions (Analyze, AI Review, Chart, Copy Name)
Sub-Tab Specific Features:
Downstream Sub-Tab - Impact Analysis Tools:
- Count display: "Count: 5" shows dependent objects
- Search box: Filter large dependency lists (6+ items)
- Smart search: Searches object names and types
- Right-click β Analyze: Opens new tab for that dependency
- Right-click β AI Review: Launch AI analysis window
- Right-click β Generate Chart: Create dependency visualization
- Right-click β Copy Name: Copy object name to clipboard
Upstream Sub-Tab - Dependency Tracking:
- Count display: Shows total dependencies needed
- Search box: Filter dependency lists (6+ items)
- Missing dependencies: Highlighted if broken references
- Circular dependency detection
- Schema information: Cross-schema dependencies noted
- Right-click menu: Same options as Downstream
Call Order Sub-Tab - Execution Sequence:
- Generate Button: Click to populate execution order
- Numbered List: Shows order: 1, 2, 3...
- Select to View Code: Click item β Right panel shows code
- Useful for:
- Understanding dependency chains
- Planning deployment order
- Debugging execution issues
Example: Analyzing a Stored Procedure
Scenario: Analyzing dbo.ProcessCustomerOrder
Main Tab Opens: π dbo.ProcessCustomerOrder β
UPSTREAM Sub-Tab Shows:
Count: 4
π Search dependencies...
π dbo.Customers (Table) - Level 1
π dbo.Orders (Table) - Level 1
π dbo.ValidateCustomer (Procedure) - Level 1
π dbo.CustomerCache (Table) - Level 2 β Nested!
π΄ dbo.CalculateTax (Function) - Level 1
Interpretation: This procedure needs these 4 direct objects (+ 1 nested) to execute
DOWNSTREAM Sub-Tab Shows:
Count: 3
π Search dependencies...
π dbo.DailyOrderReport (Procedure) - Level 1
π dbo.CustomerPortal_SubmitOrder (Procedure) - Level 1
ποΈ vw_ActiveOrders (View) - Level 1
Interpretation: These 3 objects will break if you change this procedure
Call Order Sub-Tab Shows:
[Generate Call Order] β Click to populate
After clicking:
1. dbo.CustomerCache
2. dbo.ValidateCustomer
3. dbo.Customers
4. dbo.Orders
5. dbo.CalculateTax
6. dbo.ProcessCustomerOrder β Our object
RIGHT PANEL Shows:
-- Code Title: dbo.ProcessCustomerOrder
-- Breadcrumb: SERVER01.MyDatabase.dbo.ProcessCustomerOrder
π Search in code...
CREATE PROCEDURE dbo.ProcessCustomerOrder
@CustomerId INT,
@OrderId INT
AS
BEGIN
-- Validate customer exists
EXEC dbo.ValidateCustomer @CustomerId
-- Calculate tax
DECLARE @Tax DECIMAL(10,2)
SELECT @Tax = dbo.CalculateTax(@OrderId)
-- Insert order
INSERT INTO dbo.Orders (CustomerId, OrderId, Tax)
SELECT @CustomerId, @OrderId, @Tax
FROM dbo.Customers WHERE Id = @CustomerId
END
User clicks dbo.ValidateCustomer in tree:
- Right panel updates to show ValidateCustomer's code
- Breadcrumb changes to show ValidateCustomer path
- Search box clears (new code context)
Benefits of the Multi-Tab Architecture:
β
Simultaneous Analysis
- Analyze up to 10 objects at once
- Switch between tabs to compare dependencies
- No losing context when exploring chains
β
Organized Information
- Each object in its own tab (top level)
- Dependencies organized in sub-tabs (left panel)
- Code always visible in right panel
- No cluttered single-view layout
β
Faster Navigation
- Quick tab switching (single click)
- Independent state per tab
- Keyboard shortcuts (Ctrl+Tab)
- No need to re-analyze objects
β
Better Context
- See full SQL code without dependencies cluttering view
- Analyze dependencies without code taking up space
- Clear separation: Downstream vs Upstream vs Call Order
- Split panel lets you see code + dependencies together
β
Enhanced Workflow
- Drill-down opens new tabs (don't lose original analysis)
- Compare dependencies across multiple objects
- Plan refactoring by analyzing entire chain
- Document impact across multiple objects simultaneously
Tips for Effective Multi-Tab Use:
- Start with Root Object - Open your main object first
- Drill Down Strategically - Right-click β Analyze to open dependencies in new tabs
- Use Tab Switching - Ctrl+Tab to navigate between analyzed objects
- Close Unused Tabs - Click β to keep workspace clean
- Watch Tab Count - Max 10 tabs, close some if limit reached
- Compare Side-by-Side - Switch tabs to compare Upstream/Downstream
- Use Right Panel - Click items in trees to see their code
- Search Within Tabs - Each tab has independent search
- Adjust Depth Per Tab - Toolbar depth setting is per-tab
- Check Work Area Title - Confirms which object you're viewing
- Use Call Order for deployment - shows sequence for script generation
- Hover over tabs for details - see object info and tab actions
- Look for Linked Server indicators - π shows cross-server dependencies
- Check Cross-Database indicators - π shows objects in other databases
Common Multi-Tab Patterns:
Pattern 1: Chain Analysis
Tab 1: Main Procedure (your starting point)
Tab 2: Helper Procedure (called by main)
Tab 3: Validation Function (called by helper)
Tab 4: Base Table (used by validation)
β See the complete chain across 4 tabs!
Pattern 2: Impact Assessment
Tab 1: Table you want to modify
Tab 2: Procedure A that uses it (from Downstream)
Tab 3: Procedure B that uses it (from Downstream)
Tab 4: View C that uses it (from Downstream)
β Assess impact on all 3 dependent objects!
Pattern 3: Comparison Analysis
Tab 1: dbo.GetCustomerOrders
Tab 2: dbo.GetSupplierOrders
Tab 3: dbo.GetProductOrders
β Compare similar procedures side-by-side!
Step 8: AI Code Analysis - ENHANCED WORKFLOW! π

Figure 6: AI Review window with three tabs - Sent Prompt, AI Response, and Formatted View
When you select an AI analysis option, a dedicated AI Review window opens with:
Three Main Tabs:
π€ Sent Prompt Tab
- Shows the exact prompt being sent to AI
- Displays object details (name, type, environment)
- Shows configuration (model, temperature, max tokens)
- Full prompt text with system instructions
- Helps you understand what's being analyzed
π€ AI Response Tab
- Real-time AI analysis results in plain text format
- Clean, readable Consolas font display
- Right-click context menu for:
- Copy response
- Copy all text
- Select all
- Full conversation history preserved
- Best for copying text to other tools
β¨ Formatted View Tab - NEW! π
- Beautiful HTML rendering of AI responses
- Syntax highlighting for SQL and C# code blocks
- Collapsible sections - Click headers to expand/collapse content
- Copy buttons on code blocks - One-click copy to clipboard
- Dark/Light theme toggle - Click "βοΈ Light" / "π Dark" button
- Search functionality - Find text with Ctrl+F-style search bar
- Table of Contents - Auto-generated for responses with 3+ headers
- Interactive features:
- Hover over code blocks to see copy button
- Click section headers to collapse/expand
- Use search navigation (Previous/Next buttons)
- Scroll to navigate long responses
- Professional appearance - Great for screenshots and presentations
- WebView2-powered - Modern web rendering engine
Initial Load:
- When you click "Execute Analysis", all three tabs populate
- Formatted View automatically renders the AI response as HTML
- If WebView2 is initializing, you'll see "WebView2 initializing..." briefly
- Once ready, the formatted content appears with full interactivity
Interactive Features:
Collapsible Sections:
- Any heading (h1, h2, h3) can be collapsed by clicking it
- Click the heading again to expand
- Arrow indicator (βΌ/βΆ) shows collapse state
- Great for focusing on specific sections in long responses
Code Block Copy:
- Hover over any code block to see a "π Copy" button
- Click to copy code to clipboard
- Button changes to "β Copied!" for visual feedback
- Returns to "π Copy" after 2 seconds
Theme Toggle:
- Click "βοΈ Light" button (top-right) to switch to light theme
- Click "π Dark" to return to dark theme
- Theme preference is saved automatically
- Great for presentations or personal preference
Search Functionality:
- Use the search bar at the top of formatted content
- Type search term and press Enter
- Results are highlighted in yellow
- Current result highlighted in orange
- Shows "X / Y" count of matches
- Use Previous/Next buttons to navigate results
Table of Contents:
- Automatically generated if response has 3+ headers
- Click "βΌ Table of Contents" to expand/collapse
- Click any TOC link to jump to that section
- Smooth scrolling to selected section
When to Use Each Tab:
| Tab | Best For |
|-----|----------|
| Sent Prompt | Understanding what was sent to AI, debugging prompts |
| AI Response | Copying plain text, searching with Ctrl+F, archiving |
| Formatted View | Reading analysis, screenshots, presentations, interactive exploration |
Pro Tips:
- β
Use Formatted View for daily reading - much easier on the eyes
- β
Use AI Response tab when you need to copy entire response
- β
Use Sent Prompt tab to verify/customize prompts
- β
Toggle theme based on ambient lighting or presentation needs
- β
Collapse sections you've already reviewed to focus on new content
- β
Use Table of Contents for long responses (20+ sections)
- β
Search is faster in Formatted View than Ctrl+F in plain text
Troubleshooting Formatted View:
Issue: "WebView2 initialization failed"
Issue: Formatted view is blank
- Cause: WebView2 still initializing
- Solution: Wait 1-2 seconds, tab will update automatically
- Note: Status bar shows "WebView2 initializing..." during load
Issue: Code blocks not rendering correctly
- Cause: Malformed Markdown in AI response
- Solution: Check AI Response tab for raw text
- Workaround: Use AI Response tab for this particular response
Issue: Search not finding text
- Cause: Text may be in collapsed section
- Solution: Expand all sections first (click all headers)
- Note: Search only finds visible text
Issue: Theme toggle not working
- Cause: JavaScript disabled or browser security settings
- Solution: Check WebView2 initialization succeeded
- Workaround: Use AI Response tab (always works)
Step 10: Dependency Charting (NEW!) π
What is Dependency Charting?
Dependency Charting visualizes the relationships between database objects using Mermaid diagrams. SODA+ AI offers three powerful charting options to fit your needs:
- Quick Chart (Self-Contained) - Fast, database metadata-only
- AI-Enhanced Chart - Intelligent analysis with optimized layouts
- Logic Flowchart - Control flow analysis from SQL code
Chart Generation Options:
π Quick Chart (Self-Contained) - Recommended for most scenarios
- β
Instant generation (< 1 second)
- β
No API costs
- β
Works offline
- β
Shows direct dependencies from database metadata
- β
Color-coded by object type
- β
Clean, predictable output
- Best for: Quick checks, simple objects, debugging, offline work
- Available for: Procedures, Functions, and Views β UPDATED!
π€ AI-Enhanced Chart - For complex analysis
- β
Deep multi-level analysis (analyzes SQL code)
- β
Logical grouping and layout optimization
- β
Identifies critical paths and patterns
- β
Adds contextual annotations
- β
Optimized for readability
- β Requires API credits (similar to AI Review)
- β Takes 5-30 seconds
- Best for: Complex procedures, documentation, presentations, deep analysis
- Available for: Procedures, Functions, and Views β UPDATED!
π Logic Flowchart - Control flow visualization
- β
Analyzes SQL code structure (IF/WHILE/TRY-CATCH)
- β
Shows decision points and branches
- β
Visualizes control flow logic
- β
Great for understanding complex logic
- β Requires API credits
- β Takes 5-30 seconds
- Best for: Understanding procedure logic, code reviews, documentation
- Available for: Procedures, Functions, and Views β UPDATED!
Charting for Views (NEW! π)
Views can now be charted just like Procedures and Functions!
Why Chart Views?
- Views have SQL SELECT statements with dependencies
- They reference tables, other views, and functions
- Complex views may have multi-table JOINs worth visualizing
- Understanding view dependencies helps with:
- Performance tuning (identifying missing indexes)
- Impact analysis before schema changes
- Documentation and onboarding
- Refactoring complex queries
All Three Chart Types Work for Views:
Right-click on vw_CustomerOrders (View)
β Chart Analysis
β Quick Chart β
Enabled
β AI-Enhanced Chart β
Enabled
β Logic Flowchart β
Enabled
Generating a Dependency Chart:
Method 1: Context Menu (Quick Access)
- Right-click on any Procedure, Function, or View β UPDATED!
- Select π Chart Analysis submenu
- Choose from three chart options:
- π Quick Chart - Instant results
- π€ AI-Enhanced Chart - Deep AI analysis
- π Logic Flowchart - Control flow diagram
Method 2: Menu Bar
- Select a Procedure, Function, or View
- Go to Visualize β Generate Chart
- Chart Analysis submenu appears with all three options
Quick Chart Workflow:
Step 1: Generate Chart
- Right-click object β Chart Analysis β Quick Chart
- Chart window opens to the right of main window
- Mermaid code auto-generated from database dependencies
- Shows node/edge count in status bar

Figure 7: Chart window showing generated Mermaid code and dependency visualization
Step 2: Review Diagram
- Mermaid Code Tab: View/edit generated code
- Dependency Data Tab: See raw dependency information
- Color-coded nodes:
- π’ Green - Your selected object
- π£ Purple - Stored Procedures
- π΅ Blue - Tables
- π Orange - Views
- π΄ Red - Functions
Step 3: Save and Render
- Click πΎ Save .mmd to save Mermaid source
- Click π¨ Render SVG to create graphic (1200x800px)
- Click πΌοΈ Open SVG to view in browser
- Fully scalable vector graphic
AI-Enhanced Chart Workflow:
Step 1: Launch AI Chart
- Right-click object β Chart Analysis β AI-Enhanced Chart
- System retrieves SQL code for the object
- Chart window opens with AI capabilities enabled
- Button shows: "AI Generate Chart"
Step 2: Generate with AI
- Click AI Generate Chart button
- System prompts for API key (if not configured)
- AI analyzes:
- SQL code structure and logic
- Database dependencies (DEPENDS ON / DEPENDED ON BY)
- Control flow and decision points
- Multi-level dependency chains
- Progress: "Calling AI for enhanced chart generation..."
- Can click Cancel to abort
Step 3: Review AI Output
- Mermaid Code Tab: AI-optimized diagram code
- AI Response Tab: Raw AI response for debugging
- Dependency Data Tab: Reference data used
- AI may add:
- Logical grouping of related objects
- Decision flow annotations
- Critical path highlighting
- Optimized layout (TD vs LR)
Step 4: Refine and Export
- Edit Mermaid code if needed (fully editable)
- Save .mmd file
- Render to SVG
- Open in browser
- Use in documentation
Comparing Chart Types:
| Feature |
Quick Chart |
AI-Enhanced Chart |
Logic Flowchart |
| Speed |
< 1 second |
5-30 seconds |
5-30 seconds |
| Cost |
Free |
Uses API credits |
Uses API credits |
| Offline |
β
Yes |
β No |
β No |
| Shows Dependencies |
β
Yes |
β
Yes |
Partial |
| SQL Analysis |
β No |
β
Yes |
β
Yes |
| Control Flow |
β No |
Partial |
β
Yes |
| Layout Optimization |
Basic |
β
AI-optimized |
β
AI-optimized |
| Best For |
Quick checks |
Complex dependencies |
Logic understanding |
| Procedures |
β
Yes |
β
Yes |
β
Yes |
| Functions |
β
Yes |
β
Yes |
β
Yes |
| Views |
β
Yes β |
β
Yes β |
β
Yes β |
When to Use Each Chart Type:
Use Quick Chart When:
- β
You need instant results
- β
Checking simple dependencies
- β
Working offline or without API access
- β
Object has < 10 dependencies
- β
Debugging or troubleshooting
- β
Batch Documentation - Generate many charts quickly
- β
View Analysis - Visualize table relationships in views β NEW!
Use AI-Enhanced Chart When:
- β
Procedure/View has complex logic (20+ lines)
- β
Need to understand control flow
- β
Creating documentation/presentations
- β
Analyzing multi-level dependency chains
- β
Object has 10+ dependencies
- β
Want optimized diagram layout
- β
Need logical grouping of related objects
Use Logic Flowchart When:
- β
Need to understand IF/WHILE/TRY-CATCH logic
- β
Analyzing complex conditional statements
- β
Code review focusing on logic flow
- β
Documenting decision trees
- β
Understanding CASE statements branches
- β
Analyzing subquery logic (especially in Views)
Step 11: Working with AI Analysis Types
Summary Analysis
- Quick overview of code structure
- Key observations
- Basic quality assessment
- Best for initial code review
Low Hanging Improvements
- Easy, quick-win improvements
- Minimal effort changes
- High impact fixes
- Automatically loads Refactor tab
Deeper Improvements (Progressive Levels 1-4)
- Level 1: Foundational improvements
- Level 2: Structural enhancements
- Level 3: Advanced optimizations
- Level 4: Expert-level refactoring
- Each level builds on previous
- All automatically load Refactor tab
Security Analysis
- Security vulnerability detection
- SQL injection risks
- Permission issues
- Best practice violations
- Loads Refactor tab with security fixes
- Performance bottleneck identification
- Index recommendations
- Query optimization opportunities
- Resource usage improvements
- Loads Refactor tab with optimizations
Best Practices
- Code quality assessment
- Industry standard compliance
- Maintainability review
- Documentation quality
- Loads Refactor tab with recommendations
Refactoring Suggestions
- Code restructuring opportunities
- Complexity reduction
- Readability improvements
- Modularity enhancements
- Loads Refactor tab with refactoring plan
Step 12: Advanced AI Features
Custom Prompts
At the bottom of the AI Review window:
- Enter your own custom question or prompt
- Click "π Send Custom"
- Get AI response specific to your question
- Maintains conversation context
- Useful for follow-up questions
- Response appears in all three tabs - Plain text and formatted view
After receiving AI response:
- Switch to Formatted View tab for enhanced readability
- Use collapsible sections to focus on relevant parts
- Copy code blocks with one click instead of manual selection
- Toggle theme in Formatted View based on lighting/preference
- Search within response to find specific recommendations
- Use Table of Contents to navigate long improvement lists
Session Management
File Menu Options:
- Copy Response (Ctrl+C) - Copy current AI response
- Works from AI Response tab (plain text)
- Use Formatted View copy buttons for code snippets
- Store Session (Ctrl+S) - Save entire AI session as JSON
- Includes all conversation history
- Saves both plain text and formatted content
- Store Results - Save just the response text
- Plain text format for easy sharing
- Close (Alt+F4) - Close AI Review window
Session Storage Includes:
- Complete conversation history
- All requests and responses (plain text)
- Timestamps
- Object metadata
- Configuration settings
- Note: Formatted HTML is regenerated on load, not stored
Analysis Type Switching
- Change analysis type using dropdown in Sent Prompt tab
- Prompt automatically updates with new template
- Previous analysis preserved in conversation
- Can re-execute with different type
- Each analysis tracked separately
- New responses render in Formatted View automatically
Keyboard Shortcuts in AI Review Window
| Shortcut |
Action |
Tab |
| Ctrl+C |
Copy selected text |
AI Response |
| Ctrl+S |
Save session |
Any |
| Alt+F4 |
Close window |
Any |
| Ctrl+Tab |
Cycle through tabs |
Any |
| Ctrl+F |
Search (native browser search) |
Formatted View |
| Enter |
Search (custom search bar) |
Formatted View |
Step 13: Navigation and Workspace Management
Panel Management
- F1: Toggle Server Explorer
- F2: Toggle Database Explorer
- F3: Toggle Object Explorer
- Use collapse buttons (βΌ/βΆ) in each panel header
- Drag splitters to resize panels
- Toggle Object Explorer - Show/hide left panels
- Toggle Messages - Show/hide bottom message panel
- Clear Messages - Clear the message log
Advanced Features
Server Management
- Add multiple servers per environment
- Remove servers: Right-click server β "Remove Server"
- Server configurations are saved per environment
Environment Switching
- Environment is locked per session
- To switch environments, restart the application
- Each environment maintains its own server list
Message Panel
- Dark theme console-style interface
- Timestamps on all messages
- Right-click to copy all messages
- Auto-scroll with newest messages at top
- Error highlighting in red
Keyboard Shortcuts
- F1-F3: Toggle explorer panels
- Ctrl+Tab: Cycle through analyzer tabs
- Ctrl+C: Copy AI response (in AI Review window)
- Ctrl+S: Save AI session (in AI Review window)
- Right-click: Context menus throughout the interface
- Double-click: Quick actions or view details
Typical AI Analysis & Refactoring Workflow
- Select Environment β Choose SANDBOX/TEST/PROD
- Add Server β Right-click Server Explorer β Add Server
- Connect β Click server name
- Choose Database β Click database in Database Explorer
- Find Object β Navigate in Object Explorer (Procedures/Functions/Views/Tables)
- Start Analysis β Right-click β Choose analysis type:
- Dependencies β Opens analyzer tab with sub-tabs (Downstream/Upstream/Call Order)
- AI Analysis β Opens AI Review window (Procedures/Functions only)
- Chart Analysis β Opens chart window (Procedures/Functions/Views)
- Review Results β Check analysis/chart output in appropriate tabs/windows
- For Dependency Analysis:
- Main Tab Opens: New analyzer tab appears (e.g., "π dbo.MyProcedure β")
- Work Area Title Updates: "Analyzing: MyProcedure"
- Review LEFT PANEL Sub-Tabs: Downstream, Upstream, Call Order
- Inspect RIGHT PANEL: View SQL code and use search
End of User Guide | Version: 2.5 | Last Updated: December 31, 2025